Компания ПОСЛЭНД с удовольствием сообщает: вышел новый программный продукт Frontol 5.
История успеха инновационного и профессионального ПО класса front-office «Frontol для Win32 v.4» продолжились в поколении совершенно нового программного обеспечения, позволяющего совершать эффективное автоматическое управление узлами кассовых аппаратов в торговых залах различных предприятий и не только.
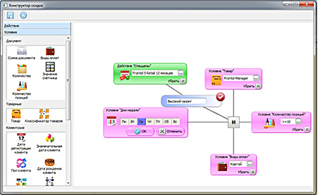
Самых существенных изменений претерпел механизм, который управляет системой лояльности. Теперь, любую маркетинговую акцию можно настроить всего в три шага.
Интуитивно понятный пользовательский интерфейс ПК требует от пользователя:
• Выбрать период, на протяжении которого будет действовать акция.
• Выбрать в рамках мероприятия нужную задачу.
• Выбрать нужные для акции условия.

Состав любой акции – это мероприятия по маркетингу. Наглядное отображение акций при этом производится на шкале временного типа, которая предоставляет дополнительные удобства для управления акциями. Вы можете вносить в акции изменения, выполнять добавление новых мероприятий, удалять те, которые не нужны. Проект рабочего места выполнен таким образом, что маркетолог способен самостоятельно выполнить настройку любой необходимой программы лояльности, не пользуясь при этом помощью IT-специалистов.

Лицензирование Frontol 5 производится без применения носителей физического типа, таких как USB или другие ключи. Лицензии отныне доставляются быстрее и проще, а кассовый терминал приобретает дополнительно освобожденный порт.
Программный продукт Frontol 5 работает с Драйверами Торгового Оборудования v.8. В дистрибутив включается актуальная версия. Что касается драйверов, то они проходят процесс лицензирования наряду с кассовым приложением и не требует никаких дополнительных лицензий.
Кроме того, все комплекты Frontol 5 + Windows дополнены Windows Embedded POSReady 7.
Данные изменения характеризуют Frontol 5 как высококачественный программный продукт, оптимизированный для автоматизации кассовой зоны различных предприятий, работающих в сфере услуг и розничной торговли.
Детали о продукте вы сможете увидеть в дистрибутиве ПО, на сайте, в файле Истории версии Frontol 5.
Стоить новая версия будет столько же, как и ее предыдущий аналог. Если вы совершаете переход с Frontol для Win32 v.4 на Frontol 5 – вы апгрейдите свое ПО на специальных условиях покупки, как для Вас, так и для Ваших клиентов.
Более подробно о стоимости продукта, условиях его поставки Вас проконсультирует Ваш менеджер компании ПОСЛЭНД.
Основное: Frontol 5 и начало его продаж, Frontol 5 и начало его продаж, Frontol 5 и начало его продаж, Frontol 5 и начало его продаж.